Skip to content
OpenAirInterface
Traffic Routing SFC
Initializing search
OAI Documentation GitLab
OpenAirInterface
OAI Documentation GitLab
Home
Community
Contributing
Workshops
Workshops
Overview
RAN
Core Network
OAM
Projects
Projects
Overview
RAN
RAN
README
BUILD
CMakeLists
RACH Processing In gNB
System Requirements
Architecture
Architecture
NR NFAPI Architecture
NR UE Design
SW Architecture
SW Architecture Graph
Time Management
Dev Tools
Dev Tools
Sanitizers
E1AP
E1AP
E1 Design
E1AP Procedures
Episys
Episys
NSA Mode L2 Emulator
LTE Mode L2 Emulator
F1AP
F1AP
F1 Design
F1AP Library
L1 L2
L1 L2
L1SIM
L2NFAPI
L2NFAPI NOS1
L2NFAPI S1
NFAPI
MAC
MAC
MAC Usage
RRC
RRC
HO
RRC Dev
RRC Usage
Setup
Setup
Clang Format
Code Style Contribution
Cross Compile
D2D Emulator Setup
Environment Variables
Feature Set
Get Sources
gNB Frequency Setup
Testing
Testing
Test Benches
Testing OAI NSA COTS UE
Tuning And Security
Unit Tests
Tutorials
Tutorials
5GS NAS
Aerial FAPI Split
Analog Beamforming
Handover
LDPC OFFLOAD SETUP
LDPC XDMA Offload Setup
NR SA COTS UE
NR SA OAI CN5G
NR SA OAI Multi UE
NR SA OAI nrUE
ORAN FHI7.2
Usage
Usage
Data Recording
I/Q Record Replayer Usage
Physical Simulators
Run NR Multiple BWPs
Run NR PRS
Run Modem
UL MIMO
Core Network
Core Network
README
List of Tested COTSUE
Network Functions
Network Functions
AMF
AMF
Feature Set
AUSF
AUSF
Feature Set
LMF
LMF
Feature Set
NEF
NEF
Feature Set
NRF
NRF
Feature Set
NSSF
NSSF
Feature Set
NWDAF
NWDAF
Tutorial
PCF
PCF
Feature Set
Traffic Routing SFC
SMF
SMF
Feature Set
UDM
UDM
Feature Set
UDR
UDR
Feature Set
UPF
UPF
Feature Set
Feature Set PGW
Feature Set SGW
Tutorials
Tutorials
Advance Deployment
Advance Slicing
Basic Deployment
Basic Deployment with MongoDB
Build Images
Configuration
Debug 5G Core
Helm Charts
Mini Deployment
My5g RANTester
Network Considerations
Omec gNBSIM
Overview
PCF Provisioning API
Prerequisites
QoS
Retrieve Official Images
Static UE IP
Traffic Redirection
Traffic Steering
Troubleshoot COTS UE Traffic
UERANSIM
ULCL
UPF EBPF
UPF VPP
FlexRIC
FlexRIC
README
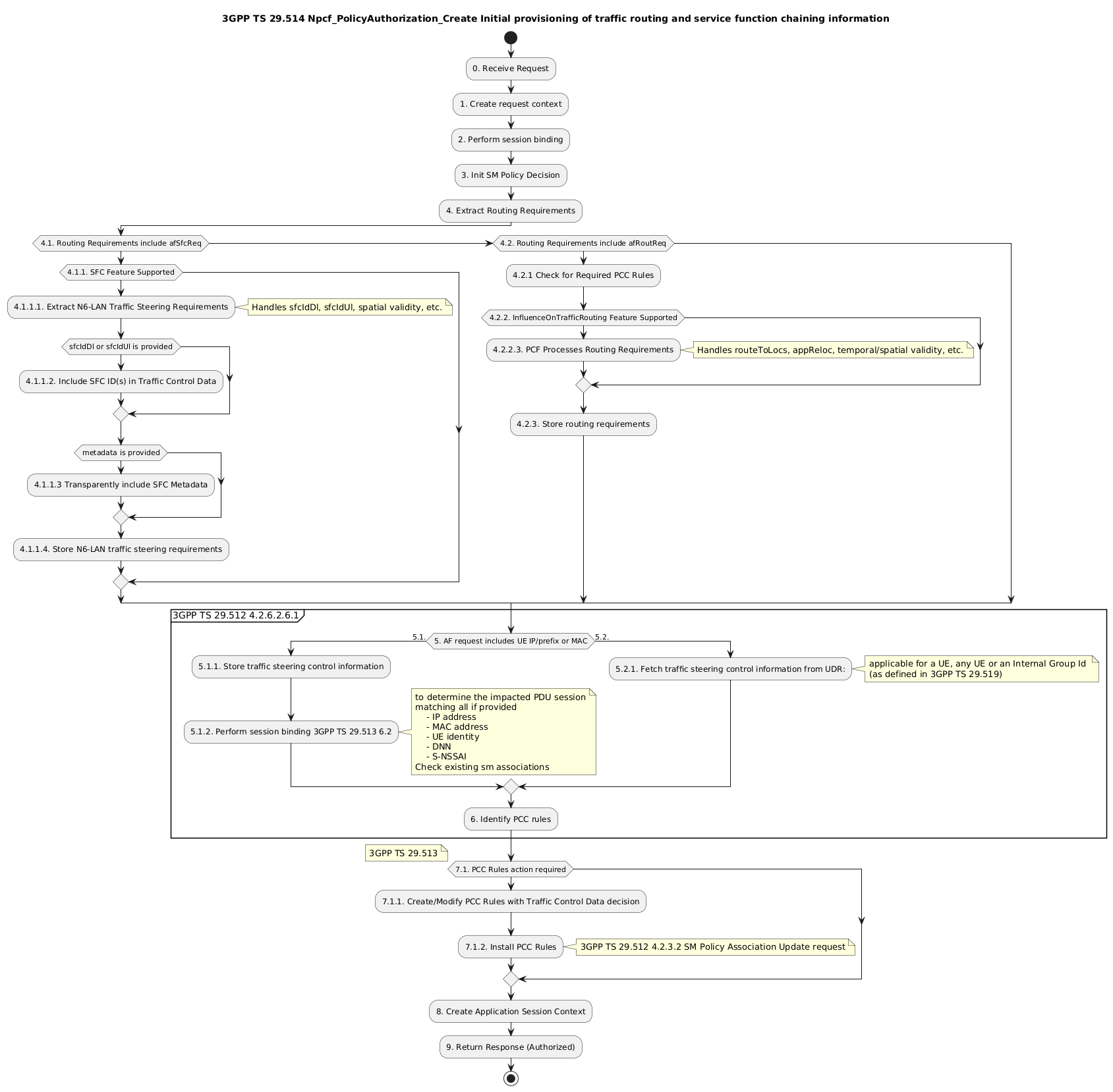
Traffic Routing and Service Function Chaining
¶
Back to top